|
Modbus转PROFIBUS适配器应用案例
——泗博自动化适配器成功应用于半导体精密电子制造厂的智能温湿度监控系统
摘要:本文介绍如何通过PM-125实现半导体精密电子制造厂的智能温湿度监控系统中的不同总线的通讯,从而解决跨总线系统的数据互联。
关键词:Modbus协议 PROFIBUS协议 Modbus转PROFIBUS 串口转PROFIBUS PM-125
背景:
现代科学技术和工业的迅速发展,不断促进着自动化控制技术及设备通信技术的创新和发展。当前,PLC、DCS、智能仪表等已广泛应用到现场生产控制系统中,本应用案例是在半导体行业的温湿度监控系统中,西门子 S7-300 PLC与智能温湿度仪表的通讯。上海泗博自动化技术有限公司为工业现场提供了一系列的通信解决方案。
半导体和精密电子制造厂对内部的温度、湿度和洁净度等有着极其特殊的要求,其生产必须在高洁净度的洁净室中进行的。没有洁净的生产条件,会妨碍产品的功能,或者会降低产品的使用寿命,甚至毁坏半导体。因此,对洁净室进行测试,确保其各项参数达到并继续保持在设计标准范围内是半导体和精密电子等制造业不可或缺的生命线。
本文以智能温湿度仪表为例,介绍通过上海泗博自动化技术有限公司的Modbus转PROFIBUS适配器PM-125如何构建Modbus从站设备(各种现场仪表等)与控制设备PLC(西门子 S7-300)之间的通信。
系统要求:
通过西门子S7-300 PLC采集各个洁净室内温湿度等参数、监控各个智能温湿度仪表的运行情况。该系统使用的智能温湿度仪表通讯接口为RS485,采用的是Modbus RTU通讯协议。

部分系统图:

各泵站和污水厂的现场控制站通过RS485总线(Modbus RTU协议)向泗博公司网关PM-160(Modbus转PROFIBUS DP)传输实时数据,再由中控室西门子300 系列PLC直接采集PM-160的内存数据,以使现场控制站的各种数据在操作员计算机上显示,如各个工艺设备的运行状况和开、停、故障状态等。
配置方式:
在适配器PM-125的配置软件PMA-123中对需要读取的数据进行命令配置,如下图2所示:第一条命令(03 读保持寄存器)是读取40001到40004这4个寄存器中的值,第二条命令(03 读保持寄存器)是读取地址为40007和40008寄存器中的值(通风口温度、排放温度)。在“子网”中配置与温湿度监控仪通讯的串口参数:通讯波特率、数据位、停止位、奇偶检验方式以及输出命令轮循模式等。上海泗博自动化的Modbus转PROFIBUS DP网关对Modbus写命令(控制类命令)支持“抢占式输出”功能,能有效提高整个系统数据采集的实时性。


组态方式:
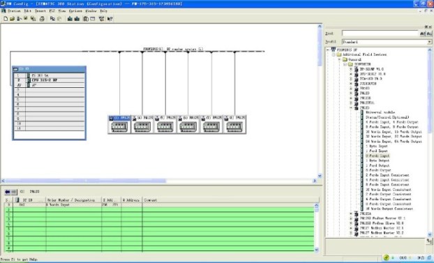
在S7-300PLC的硬件组态界面中,注册适配器PM-125的GSD文件后,在PROFIBUS DP总线下组态6个PROFIBUS DP从站(PM-125),其中,每个从站对应的地址应该与适配器PM-125的数码管显示值(可通过PM-125的按钮更改)一致。分别将需要的数据块(大于等于每台温湿度监控仪表需要通讯的数据字节数)拖动到适配器PM-125对应的槽位中,建立PROFIBUS DP主站I/O映射区和每个PROFIBUS DP从站(PM-125)内存的映射关系。组态好后编译下载到PLC即可开始数据调试通讯。组态界面如下所示:

系统优点:
6台Modbus转PROFIBUS DP适配器PM-125将6台温湿度仪表运行参数数据(Modbus协议格式传输)转换为PROFIBUS DP协议数据并映射到S7-300 PLC的输入输出映射区,在PLC程序中通过读写相应的I/O映射区以实现S7-300 PLC对现场智能温湿度仪表的实时监控。运行稳定,实时性高,配置简单,使用方便。
|