摘要:本文介绍如何通过Modbus转PROFIBUS DP网关PM-127实现医药行业生产过程监控及物流过程监控系统中不同总线设备之间的通信。上海泗博自动化技术有限公司为类似的工业现场提供了一系列的通信解决方案。
关键词:Modbus协议 PROFIBUS协议 Modbus转PROFIBUS 串口转PROFIBUS PM-127 医药行业 温湿度仪表
背景:在医药行业,药品生产过程监控及物流过程监控非常重要。生产过程监控:制剂过程对于温度、湿度、风速、压力和洁净度等有及其特殊的要求,其生产必须在高洁净度的洁净室中进行,因此需要对洁净室进行恒温恒湿的实时环境监测。物流过程监控:药品存储运输过程中,需严格控制其存储及运输环境的温湿度。
本文以监控系统中PLC采集智能温湿度仪表数据为例,介绍如何通过上海泗博自动化技术有限公司的Modbus转PROFIBUS网关PM-127构建Modbus从站设备(智能温湿度仪表)与控制设备PLC(西门子 S7-300)之间的通信,实现药品生产过程及物流的监控。
系统要求:
通过西门子S7-300 PLC采集智能温湿度仪表的测量参数并控制现场的各种温湿度补偿装置。该监控系统使用的智能温湿度仪表通讯接口为RS485,采用的是Modbus RTU通讯协议。
系统要求采集的部分数据如下:

部分系统结构图如下:

PM-127功能介绍:
PM-127正常供电:24VDC(11V~30V),80mA(24V DC);工作环境温度:-20℃ ~ 60℃,相对湿度5% ~ 95%(无凝露);外形尺寸:115mm(高)×18mm(宽)×100mm(深);安装:35mm导轨,特点如下:
- 节省空间:精美超薄的刀片式产品外观,使您的柜内空间得到更大的利用。
- 功能强大:完善的网络状态监视功能,能使您方便地在PROFIBUS 端监控Modbus网络状态,更有效、方便地对现场设备配置做出调整。Modbus写命令抢占式输出功能,能有效地提高用户系统数据采集的实时性。
- 配置简单:用户不必了解PROFIBUS和Modbus技术细节,无需任何编程就可以完成对网关的配置。
- 应用广泛:Modbus转PROFIBUS智能网关与主流的PLC、DCS以及各种具有RS485接口的Modbus设备都兼容。
PROFIBUS DP端口
| PM-127 网关在PROFIBUS DP/V0侧为从站; |
 |
| PROFIBUS DP地址通过按钮设置; |
| PROFIBUS DP波特率自适应,支持最高12Mbps; |
PROFIBUS 输入/输出字节数可自由设定:
①Max Input Bytes ≤244Bytes
②Max Output Bytes ≤244 Bytes
③Max Data Bytes ≤488 Bytes |
Modbus端口
| PM-127网关在Modbus侧为主、从站可选(注册不同的GSD文件); |
| 支持01H、02H、03H、04H、05H、06H、0FH、10H号Modbus功能码;最多可配置48条Modbus命令; |
| 状态监视功能:作为Modbus主站,PROFIBUS端可以监视Modbus命令状态;作为Modbus从站,PROFIBUS端可以监视Modbus网络状态; |
| Modbus波特率最高可支持115200bps。 |
配置方式:
PM-127的配置是在PROFIBUS DP主站的组态配置软件中完成的。根据实际应用需求,分别选择主站或者从站GSD文件。
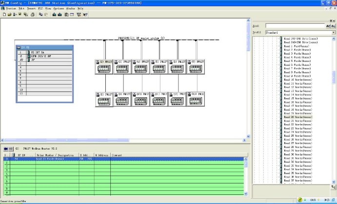
在本应用案例中,PROFIBUS DP主站为西门子S7-300PLC,则在其对应的硬件组态界面STEP7中注册网关PM-127的GSD文件。
在PROFIBUS DP总线下组态12个PROFIBUS DP从站(PM-127)。其中,每个从站对应的地址应该与所连接的网关PM-127的数码管显示值一致(通过按钮更改数码管显示值)。
分别将需要的数据块拖动到网关PM-127对应的槽位中,建立PROFIBUS DP主站I/O映射区和每个PROFIBUS DP从站(PM-127)内存的映射关系。组态好后编译下载到PLC即可开始数据调试通讯。以注册主站GSD文件为例说明,组态界面如下所示:

双击拖动到总线上的单个PM-127,可分别设置该PM-127的串口通讯参数,设置界面如下图所示:

双击拖动到单个PM-127对应槽位中的数据块(一个数据块对应一条Modbus命令),可分别设置该命令的内容:对应的从站地址(Slave Address:连接的智能温湿度仪表的站地址),Modbus寄存器起始地址(Starting Address),设置界面如下图所示:

上图数据块表示:读从站地址为“1”的温湿度仪表数据,通讯指令为04,寄存器起始地址为0,该条数据块为“Read 2 words(3XXXX)”。则在PLC中读到的数据即为数据点表中的温度测量值和湿度测量值。
系统优点:
在该监控系统中,12台Modbus转PROFIBUS DP网关PM-127分别将控制现场98台智能温湿度仪表运行参数数据(Modbus协议格式传输)转换为PROFIBUS DP协议数据并映射到S7-300 PLC的输入输出映射区,在PLC程序中通过读写相应的I/O映射区以实现S7-300 PLC对现场智能温湿度仪表的实时监控。配置简单,使用方便,运行稳定。